La programación es el arte de crear instrucciones para que... Mostrar más
Inscríbete para ver los apuntes¡Es gratis!
Acceso a todos los documentos
Mejora tus notas
Únete a millones de estudiantes
Asignaturas
Triangle Congruence and Similarity Theorems
Triangle Properties and Classification
Linear Equations and Graphs
Geometric Angle Relationships
Trigonometric Functions and Identities
Equation Solving Techniques
Circle Geometry Fundamentals
Division Operations and Methods
Basic Differentiation Rules
Exponent and Logarithm Properties
Mostrar todos los temas
Human Organ Systems
Reproductive Cell Cycles
Biological Sciences Subdisciplines
Cellular Energy Metabolism
Autotrophic Energy Processes
Inheritance Patterns and Principles
Biomolecular Structure and Organization
Cell Cycle and Division Mechanics
Cellular Organization and Development
Biological Structural Organization
Mostrar todos los temas
Chemical Sciences and Applications
Atomic Structure and Composition
Molecular Electron Structure Representation
Atomic Electron Behavior
Matter Properties and Water
Mole Concept and Calculations
Gas Laws and Behavior
Periodic Table Organization
Chemical Thermodynamics Fundamentals
Chemical Bond Types and Properties
Mostrar todos los temas
European Renaissance and Enlightenment
European Cultural Movements 800-1920
American Revolution Era 1763-1797
American Civil War 1861-1865
Global Imperial Systems
Mongol and Chinese Dynasties
U.S. Presidents and World Leaders
Historical Sources and Documentation
World Wars Era and Impact
World Religious Systems
Mostrar todos los temas
Classic and Contemporary Novels
Literary Character Analysis
Rhetorical Theory and Practice
Classic Literary Narratives
Reading Analysis and Interpretation
Narrative Structure and Techniques
English Language Components
Influential English-Language Authors
Basic Sentence Structure
Narrative Voice and Perspective
Mostrar todos los temas
115
•
Actualizado Mar 22, 2026
•
Selene Peucon
@selenepeucon
La programación es el arte de crear instrucciones para que... Mostrar más























Los algoritmos complejos necesitan representaciones visuales para ser comprendidos fácilmente. Por eso utilizamos diagramas de flujo y pseudocódigo para expresar la lógica de manera clara y estructurada.
La programación ha evolucionado desde sus inicios con el lenguaje máquina (instrucciones binarias directas), pasando por el lenguaje ensamblador (con nombres nemotécnicos), hasta los modernos lenguajes de alto nivel que son más cercanos al pensamiento humano. Esta evolución ha sido impulsada por principios clave como la abstracción, encapsulación, modularidad y jerarquía.
Un programa de calidad debe ser eficaz (cumplir su función correctamente), eficiente (usar bien los recursos), íntegro (ejecutar todas las operaciones necesarias), claro (fácil de leer) y portable (funcionar en diferentes plataformas).
💡 Tip práctico: Cuando estés aprendiendo a programar, no te preocupes por escribir código optimizado desde el principio. Primero enfócate en que tu solución funcione correctamente, luego podrás mejorar su eficiencia.

Crear software no es solo escribir código; es un proceso estructurado que comienza con identificar un problema y termina con un programa funcionando. Este ciclo incluye:
Las etapas finales son la documentación (registrar cómo funciona el programa), la implementación (ponerlo en uso) y el mantenimiento (actualizarlo según sea necesario).
Además de las características técnicas, un buen programa debe ser usable (fácil de usar), mantenible (sencillo de modificar) y fiable (funciona correctamente siempre).
💡 Consejo útil: Dedica tiempo suficiente a la fase de diseño antes de empezar a programar. Un buen diseño previo te ahorrará muchas horas de correcciones más tarde.

El pseudocódigo es como un borrador de tu programa: no es código real pero describe la lógica de manera que cualquiera pueda entenderla. Para trabajar con pseudocódigo podemos usar herramientas como PSeInt, que nos permite escribir y simular nuestros algoritmos.
En programación, necesitamos variables para almacenar datos temporalmente. Cada variable debe tener un nombre y un tipo que determine qué clase de información puede guardar:
💡 Dato importante: Elegir el tipo de dato adecuado es crucial no solo para que tu programa funcione correctamente, sino también para optimizar el uso de memoria.

Los tipos de datos determinan qué valores puede almacenar una variable y qué operaciones se pueden realizar con ella. Cada tipo tiene características específicas:
Los enteros y reales permiten trabajar con valores positivos y negativos, pero los enteros no pueden tener decimales. Los caracteres se definen entre comillas y pueden ser cualquier símbolo. Los valores lógicos solo pueden ser verdadero o falso, perfectos para condiciones.
En PSeInt, las variables se declaran al inicio del algoritmo usando la palabra clave Definir. Por ejemplo: Definir num Como Entero. Los comentarios se añaden con // y son ignorados durante la ejecución, pero muy útiles para documentar tu código.
Para interactuar con el usuario utilizamos comandos básicos: Leer captura datos ingresados por el usuario, mientras que Escribir muestra información en pantalla.
💡 Consejo práctico: Nombra tus variables de forma descriptiva. Es mejor usar
edadEstudianteque simplementee, así tu código será más fácil de entender cuando lo revises en el futuro.

Los diagramas de flujo son representaciones gráficas que muestran la secuencia de pasos para resolver un problema. Utilizan símbolos estándar que hacen más fácil visualizar la lógica de un programa antes de codificarlo.
Cada símbolo en un diagrama de flujo tiene un significado específico: los rectángulos representan procesos o acciones, los rombos indican decisiones o comparaciones, las flechas muestran la dirección del flujo, y los paralelogramos son para entradas o salidas de datos.
En el ejemplo de la imagen, podemos ver un diagrama completo para un algoritmo de suma: comienza definiendo variables, luego lee los valores de entrada, realiza la suma y muestra el resultado. Cada paso está claramente representado, lo que facilita entender cómo funciona el algoritmo.
💡 Para recordar: Dibuja un diagrama de flujo antes de empezar a programar problemas complejos. Te ayudará a identificar la lógica necesaria y a detectar posibles errores antes de escribir una sola línea de código.

Los diagramas de flujo son especialmente útiles para visualizar estructuras de decisión, donde el programa debe tomar diferentes caminos según ciertas condiciones.
En un diagrama de flujo, una decisión se representa con un rombo que contiene la condición a evaluar. De este rombo salen dos caminos: uno para cuando la condición es verdadera (generalmente marcado con "V" o "Sí") y otro para cuando es falsa (marcado con "F" o "No").
Por ejemplo, cuando comparamos si dos números son iguales, el rombo contendría la condición . Si son iguales, seguiríamos el camino verdadero y mostraríamos "Números Iguales"; si son diferentes, seguiríamos el camino falso y mostraríamos "Números Diferentes".
El diagrama termina con el símbolo de fin del algoritmo, que indica que todas las operaciones se han completado y el programa debe terminar.
💡 Consejo útil: Cuando dibujes diagramas de flujo con decisiones, asegúrate siempre de que cada camino (verdadero y falso) eventualmente llegue al final del algoritmo o se una con otro camino. Evita dejar "caminos sin salida".

Los diagramas de flujo pueden representar algoritmos más complejos como encontrar el mayor de tres números. En este caso, necesitamos decisiones anidadas: primero comparamos si el primer número es mayor que los otros dos, y si no lo es, comparamos el segundo con el tercero.
Cada elemento del diagrama tiene un propósito específico: el inicio y fin marcan los límites del algoritmo, los procesos realizan operaciones, las entradas y salidas interactúan con el usuario, y las decisiones determinan el flujo basado en condiciones.
Esta representación visual facilita la transición al código real. En lenguajes como C++, las variables deben declararse especificando su tipo de dato. Por ejemplo, una variable de texto puede definirse como un arreglo de caracteres (char) en C tradicional, o como un objeto string en C++ moderno usando la biblioteca correspondiente.
💡 Dato clave: Al convertir un diagrama de flujo a código, mantén la misma estructura lógica. Cada rombo se convierte en una instrucción
if, cada proceso en una o más líneas de código, y cada entrada/salida en instrucciones comocinycouten C++.

En C++, debemos declarar las variables especificando su tipo antes de usarlas. Esta declaración le dice al compilador qué espacio de memoria reservar y qué operaciones se pueden realizar con la variable.
Para trabajar con texto en C++, tenemos dos opciones principales:
char saludo[100] = "Hola Mundo"; con la función printf() para mostrar el texto.string saludo = "Hola Mundo"; con cout para la salida, lo que requiere incluir la biblioteca <string> y el espacio de nombres std.La segunda opción es más moderna, flexible y fácil de usar, ya que gestiona automáticamente la memoria y proporciona métodos útiles para manipular texto.
💡 Consejo práctico: Aunque C++ permite ambas formas de manejar texto, es recomendable usar
stringpara proyectos nuevos por su seguridad y facilidad de uso. Los arrays de caracteres estilo C son más propensos a errores como desbordamiento de buffer.

C++ ofrece varios tipos de datos para satisfacer diferentes necesidades:
La declaración de una variable incluye el tipo y el nombre: tipo nombreVariable = valor;. Por ejemplo: int edad = 25;.
Las constantes son valores que no pueden cambiar durante la ejecución del programa. Se declaran con la palabra clave const antes del tipo de dato. Por ejemplo: const double PI = 3.14159;. Es una buena práctica nombrar las constantes con MAYÚSCULAS para distinguirlas fácilmente de las variables.
💡 Dato importante: Usar constantes en lugar de "números mágicos" (valores literales dispersos en el código) hace que tu programa sea más fácil de mantener. Si necesitas cambiar un valor usado en múltiples lugares, solo tendrás que modificarlo en la declaración de la constante.

Las estructuras condicionales nos permiten tomar decisiones en nuestros programas, ejecutando diferentes bloques de código según se cumpla o no una condición.
La estructura más básica es if (si), que evalúa una expresión booleana y ejecuta un bloque de código solo si esa expresión es verdadera. Por ejemplo, en C++ podríamos escribir:
if (num1 == num2)
printf("Numeros Iguales");
else
printf("Numeros Distintos");
Esto compara si dos números son iguales y muestra un mensaje apropiado. La parte else (sino) es opcional y se ejecuta cuando la condición es falsa.
En esta estructura, es crucial entender los operadores de comparación como igual (==), distinto (!=), mayor que (>), menor que (<), mayor o igual (>=) y menor o igual (<=).
💡 Error común: No confundas el operador de asignación (
=) con el de comparación (==). Escribirifasignará el valor de num2 a num1 y evaluará si ese valor es distinto de cero, en lugar de comparar si son iguales.












Nuestro compañero de IA está específicamente adaptado a las necesidades de los estudiantes. Basándonos en los millones de contenidos que tenemos en la plataforma, podemos dar a los estudiantes respuestas realmente significativas y relevantes. Pero no se trata solo de respuestas, el compañero también guía a los estudiantes a través de sus retos de aprendizaje diarios, con planes de aprendizaje personalizados, cuestionarios o contenidos en el chat y una personalización del 100% basada en las habilidades y el desarrollo de los estudiantes.
Puedes descargar la app en Google Play Store y Apple App Store.
¡Sí lo es! Tienes acceso totalmente gratuito a todo el contenido de la app, puedes chatear con otros alumnos y recibir ayuda inmeditamente. Puedes ganar dinero utilizando la aplicación, que te permitirá acceder a determinadas funciones.
App Store
Google Play
La app es muy fácil de usar y está muy bien diseñada. Hasta ahora he encontrado todo lo que estaba buscando y he podido aprender mucho de las presentaciones. Definitivamente utilizaré la aplicación para un examen de clase. Y, por supuesto, también me sirve mucho de inspiración.
Pablo
usuario de iOS
Esta app es realmente genial. Hay tantos apuntes de clase y ayuda [...]. Tengo problemas con matemáticas, por ejemplo, y la aplicación tiene muchas opciones de ayuda. Gracias a Knowunity, he mejorado en mates. Se la recomiendo a todo el mundo.
Elena
usuaria de Android
Vaya, estoy realmente sorprendida. Acabo de probar la app porque la he visto anunciada muchas veces y me he quedado absolutamente alucinada. Esta app es LA AYUDA que quieres para el insti y, sobre todo, ofrece muchísimas cosas, como ejercicios y hojas informativas, que a mí personalmente me han sido MUY útiles.
Ana
usuaria de iOS
Una increíble aplicación, de verdad. Apareció en el momento en que necesitaba una app que me ayude a organizar mis estudios, al igual que para prepararme para los exámenes. Te da una increíble variedad de estudio que simplemente me encanta. Además de ser una gran ayuda para estudiantes de diferentes grados, como la universidad, lo que más me gusta de esta app es que está para diferentes países.
Bárbara
Chile
Me encantó. La app es superior, buena para los estudiantes. No solo te da las respuestas, sino que también te las explica de una manera asombrosa, lo que hace que entiendas súper rápido. La recomiendo mucho si se te hace difícil comprender las materias que te dejan.
Jennifer
Perú
Muy buena aplicación, da información precisa de lo que se le pide. Es eficiente y, sobre todo, tiene varios intereses a escoger, como por ejemplo, temas sobre el ICFES, temas de bachillerato, entre otros. Excelente app.
Lady
Colombia
¡La app es buenísima! Sólo tengo que introducir el tema en la barra de búsqueda y recibo la respuesta muy rápido. No tengo que ver 10 vídeos de YouTube para entender algo, así que me ahorro tiempo. ¡Muy recomendable!
Sara
usuaria de Android
En el instituto era muy malo en matemáticas, pero gracias a la app, ahora saco mejores notas. Os agradezco mucho que hayáis creado la aplicación.
Roberto
usuario de Android
Me costaba demasiado estudiar porque no entiendo cuando me pongo a estudiar, y en los exámenes me iba mal, hasta que me empezaron a aparecer anuncios y la descargué sin tenerle fe. Gracias a esta aplicación, algo que no entendía hace meses y semanas lo entendí. En esta aplicación mis notas mejoraron, y ya no me tengo que preocupar por estudiar.
Antonella
Argentina
¡Excelente! Amé la app. Me parece súper eficiente. Aparte de que enseña mucho, te ayuda en tus problemas personales y te hace resúmenes. Amo. Amé un montón la app. Sirve para cualquier año, desde sexto hasta quinto año. Aparte, hay resúmenes de otras personas. ¡Nonono, loquísimo! Te la recomiendo al 100%. Efectivamente, es un 10/10.
Usuario argentino
iOS.
Excelente experiencia. La aplicación es buenísima, la recomiendo mucho. Es mucho mejor que ChatGPT. Te manda la respuesta de tus búsquedas y, aparte, diapositivas para estudiar. Es magnífica.
Alo
México
¡ME ENCANTA! Todo es muy sencillo de utilizar y aprender. Mi IA es muy buena y los apuntes de los demás estudiantes son súper buenos; explica las cosas súper bien y detalladamente. La amo. Pruébenla.
Kitty
Colombia
La app es muy fácil de usar y está muy bien diseñada. Hasta ahora he encontrado todo lo que estaba buscando y he podido aprender mucho de las presentaciones. Definitivamente utilizaré la aplicación para un examen de clase. Y, por supuesto, también me sirve mucho de inspiración.
Pablo
usuario de iOS
Esta app es realmente genial. Hay tantos apuntes de clase y ayuda [...]. Tengo problemas con matemáticas, por ejemplo, y la aplicación tiene muchas opciones de ayuda. Gracias a Knowunity, he mejorado en mates. Se la recomiendo a todo el mundo.
Elena
usuaria de Android
Vaya, estoy realmente sorprendida. Acabo de probar la app porque la he visto anunciada muchas veces y me he quedado absolutamente alucinada. Esta app es LA AYUDA que quieres para el insti y, sobre todo, ofrece muchísimas cosas, como ejercicios y hojas informativas, que a mí personalmente me han sido MUY útiles.
Ana
usuaria de iOS
Una increíble aplicación, de verdad. Apareció en el momento en que necesitaba una app que me ayude a organizar mis estudios, al igual que para prepararme para los exámenes. Te da una increíble variedad de estudio que simplemente me encanta. Además de ser una gran ayuda para estudiantes de diferentes grados, como la universidad, lo que más me gusta de esta app es que está para diferentes países.
Bárbara
Chile
Me encantó. La app es superior, buena para los estudiantes. No solo te da las respuestas, sino que también te las explica de una manera asombrosa, lo que hace que entiendas súper rápido. La recomiendo mucho si se te hace difícil comprender las materias que te dejan.
Jennifer
Perú
Muy buena aplicación, da información precisa de lo que se le pide. Es eficiente y, sobre todo, tiene varios intereses a escoger, como por ejemplo, temas sobre el ICFES, temas de bachillerato, entre otros. Excelente app.
Lady
Colombia
¡La app es buenísima! Sólo tengo que introducir el tema en la barra de búsqueda y recibo la respuesta muy rápido. No tengo que ver 10 vídeos de YouTube para entender algo, así que me ahorro tiempo. ¡Muy recomendable!
Sara
usuaria de Android
En el instituto era muy malo en matemáticas, pero gracias a la app, ahora saco mejores notas. Os agradezco mucho que hayáis creado la aplicación.
Roberto
usuario de Android
Me costaba demasiado estudiar porque no entiendo cuando me pongo a estudiar, y en los exámenes me iba mal, hasta que me empezaron a aparecer anuncios y la descargué sin tenerle fe. Gracias a esta aplicación, algo que no entendía hace meses y semanas lo entendí. En esta aplicación mis notas mejoraron, y ya no me tengo que preocupar por estudiar.
Antonella
Argentina
¡Excelente! Amé la app. Me parece súper eficiente. Aparte de que enseña mucho, te ayuda en tus problemas personales y te hace resúmenes. Amo. Amé un montón la app. Sirve para cualquier año, desde sexto hasta quinto año. Aparte, hay resúmenes de otras personas. ¡Nonono, loquísimo! Te la recomiendo al 100%. Efectivamente, es un 10/10.
Usuario argentino
iOS.
Excelente experiencia. La aplicación es buenísima, la recomiendo mucho. Es mucho mejor que ChatGPT. Te manda la respuesta de tus búsquedas y, aparte, diapositivas para estudiar. Es magnífica.
Alo
México
¡ME ENCANTA! Todo es muy sencillo de utilizar y aprender. Mi IA es muy buena y los apuntes de los demás estudiantes son súper buenos; explica las cosas súper bien y detalladamente. La amo. Pruébenla.
Kitty
Colombia
Selene Peucon
@selenepeucon
La programación es el arte de crear instrucciones para que las computadoras realicen tareas específicas. En este módulo exploraremos los conceptos básicos que todo programador debe conocer, desde la representación gráfica de algoritmos hasta las estructuras de control y tipos... Mostrar más

Acceso a todos los documentos
Mejora tus notas
Únete a millones de estudiantes
Los algoritmos complejos necesitan representaciones visuales para ser comprendidos fácilmente. Por eso utilizamos diagramas de flujo y pseudocódigo para expresar la lógica de manera clara y estructurada.
La programación ha evolucionado desde sus inicios con el lenguaje máquina (instrucciones binarias directas), pasando por el lenguaje ensamblador (con nombres nemotécnicos), hasta los modernos lenguajes de alto nivel que son más cercanos al pensamiento humano. Esta evolución ha sido impulsada por principios clave como la abstracción, encapsulación, modularidad y jerarquía.
Un programa de calidad debe ser eficaz (cumplir su función correctamente), eficiente (usar bien los recursos), íntegro (ejecutar todas las operaciones necesarias), claro (fácil de leer) y portable (funcionar en diferentes plataformas).
💡 Tip práctico: Cuando estés aprendiendo a programar, no te preocupes por escribir código optimizado desde el principio. Primero enfócate en que tu solución funcione correctamente, luego podrás mejorar su eficiencia.

Acceso a todos los documentos
Mejora tus notas
Únete a millones de estudiantes
Crear software no es solo escribir código; es un proceso estructurado que comienza con identificar un problema y termina con un programa funcionando. Este ciclo incluye:
Las etapas finales son la documentación (registrar cómo funciona el programa), la implementación (ponerlo en uso) y el mantenimiento (actualizarlo según sea necesario).
Además de las características técnicas, un buen programa debe ser usable (fácil de usar), mantenible (sencillo de modificar) y fiable (funciona correctamente siempre).
💡 Consejo útil: Dedica tiempo suficiente a la fase de diseño antes de empezar a programar. Un buen diseño previo te ahorrará muchas horas de correcciones más tarde.

Acceso a todos los documentos
Mejora tus notas
Únete a millones de estudiantes
El pseudocódigo es como un borrador de tu programa: no es código real pero describe la lógica de manera que cualquiera pueda entenderla. Para trabajar con pseudocódigo podemos usar herramientas como PSeInt, que nos permite escribir y simular nuestros algoritmos.
En programación, necesitamos variables para almacenar datos temporalmente. Cada variable debe tener un nombre y un tipo que determine qué clase de información puede guardar:
💡 Dato importante: Elegir el tipo de dato adecuado es crucial no solo para que tu programa funcione correctamente, sino también para optimizar el uso de memoria.

Acceso a todos los documentos
Mejora tus notas
Únete a millones de estudiantes
Los tipos de datos determinan qué valores puede almacenar una variable y qué operaciones se pueden realizar con ella. Cada tipo tiene características específicas:
Los enteros y reales permiten trabajar con valores positivos y negativos, pero los enteros no pueden tener decimales. Los caracteres se definen entre comillas y pueden ser cualquier símbolo. Los valores lógicos solo pueden ser verdadero o falso, perfectos para condiciones.
En PSeInt, las variables se declaran al inicio del algoritmo usando la palabra clave Definir. Por ejemplo: Definir num Como Entero. Los comentarios se añaden con // y son ignorados durante la ejecución, pero muy útiles para documentar tu código.
Para interactuar con el usuario utilizamos comandos básicos: Leer captura datos ingresados por el usuario, mientras que Escribir muestra información en pantalla.
💡 Consejo práctico: Nombra tus variables de forma descriptiva. Es mejor usar
edadEstudianteque simplementee, así tu código será más fácil de entender cuando lo revises en el futuro.

Acceso a todos los documentos
Mejora tus notas
Únete a millones de estudiantes
Los diagramas de flujo son representaciones gráficas que muestran la secuencia de pasos para resolver un problema. Utilizan símbolos estándar que hacen más fácil visualizar la lógica de un programa antes de codificarlo.
Cada símbolo en un diagrama de flujo tiene un significado específico: los rectángulos representan procesos o acciones, los rombos indican decisiones o comparaciones, las flechas muestran la dirección del flujo, y los paralelogramos son para entradas o salidas de datos.
En el ejemplo de la imagen, podemos ver un diagrama completo para un algoritmo de suma: comienza definiendo variables, luego lee los valores de entrada, realiza la suma y muestra el resultado. Cada paso está claramente representado, lo que facilita entender cómo funciona el algoritmo.
💡 Para recordar: Dibuja un diagrama de flujo antes de empezar a programar problemas complejos. Te ayudará a identificar la lógica necesaria y a detectar posibles errores antes de escribir una sola línea de código.

Acceso a todos los documentos
Mejora tus notas
Únete a millones de estudiantes
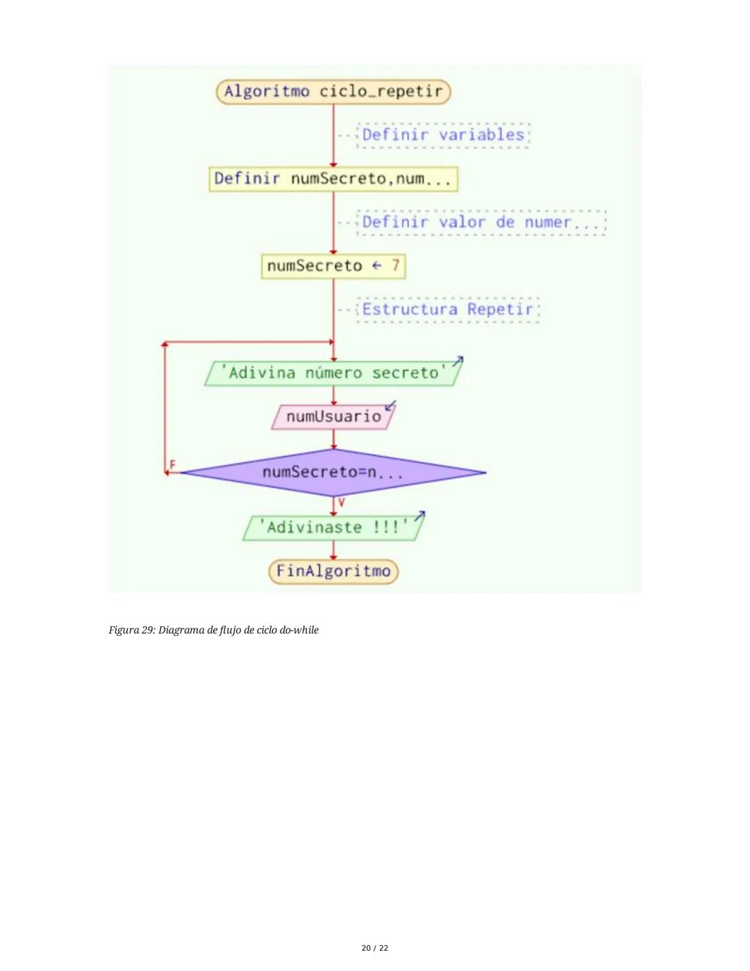
Los diagramas de flujo son especialmente útiles para visualizar estructuras de decisión, donde el programa debe tomar diferentes caminos según ciertas condiciones.
En un diagrama de flujo, una decisión se representa con un rombo que contiene la condición a evaluar. De este rombo salen dos caminos: uno para cuando la condición es verdadera (generalmente marcado con "V" o "Sí") y otro para cuando es falsa (marcado con "F" o "No").
Por ejemplo, cuando comparamos si dos números son iguales, el rombo contendría la condición . Si son iguales, seguiríamos el camino verdadero y mostraríamos "Números Iguales"; si son diferentes, seguiríamos el camino falso y mostraríamos "Números Diferentes".
El diagrama termina con el símbolo de fin del algoritmo, que indica que todas las operaciones se han completado y el programa debe terminar.
💡 Consejo útil: Cuando dibujes diagramas de flujo con decisiones, asegúrate siempre de que cada camino (verdadero y falso) eventualmente llegue al final del algoritmo o se una con otro camino. Evita dejar "caminos sin salida".

Acceso a todos los documentos
Mejora tus notas
Únete a millones de estudiantes
Los diagramas de flujo pueden representar algoritmos más complejos como encontrar el mayor de tres números. En este caso, necesitamos decisiones anidadas: primero comparamos si el primer número es mayor que los otros dos, y si no lo es, comparamos el segundo con el tercero.
Cada elemento del diagrama tiene un propósito específico: el inicio y fin marcan los límites del algoritmo, los procesos realizan operaciones, las entradas y salidas interactúan con el usuario, y las decisiones determinan el flujo basado en condiciones.
Esta representación visual facilita la transición al código real. En lenguajes como C++, las variables deben declararse especificando su tipo de dato. Por ejemplo, una variable de texto puede definirse como un arreglo de caracteres (char) en C tradicional, o como un objeto string en C++ moderno usando la biblioteca correspondiente.
💡 Dato clave: Al convertir un diagrama de flujo a código, mantén la misma estructura lógica. Cada rombo se convierte en una instrucción
if, cada proceso en una o más líneas de código, y cada entrada/salida en instrucciones comocinycouten C++.

Acceso a todos los documentos
Mejora tus notas
Únete a millones de estudiantes
En C++, debemos declarar las variables especificando su tipo antes de usarlas. Esta declaración le dice al compilador qué espacio de memoria reservar y qué operaciones se pueden realizar con la variable.
Para trabajar con texto en C++, tenemos dos opciones principales:
char saludo[100] = "Hola Mundo"; con la función printf() para mostrar el texto.string saludo = "Hola Mundo"; con cout para la salida, lo que requiere incluir la biblioteca <string> y el espacio de nombres std.La segunda opción es más moderna, flexible y fácil de usar, ya que gestiona automáticamente la memoria y proporciona métodos útiles para manipular texto.
💡 Consejo práctico: Aunque C++ permite ambas formas de manejar texto, es recomendable usar
stringpara proyectos nuevos por su seguridad y facilidad de uso. Los arrays de caracteres estilo C son más propensos a errores como desbordamiento de buffer.

Acceso a todos los documentos
Mejora tus notas
Únete a millones de estudiantes
C++ ofrece varios tipos de datos para satisfacer diferentes necesidades:
La declaración de una variable incluye el tipo y el nombre: tipo nombreVariable = valor;. Por ejemplo: int edad = 25;.
Las constantes son valores que no pueden cambiar durante la ejecución del programa. Se declaran con la palabra clave const antes del tipo de dato. Por ejemplo: const double PI = 3.14159;. Es una buena práctica nombrar las constantes con MAYÚSCULAS para distinguirlas fácilmente de las variables.
💡 Dato importante: Usar constantes en lugar de "números mágicos" (valores literales dispersos en el código) hace que tu programa sea más fácil de mantener. Si necesitas cambiar un valor usado en múltiples lugares, solo tendrás que modificarlo en la declaración de la constante.

Acceso a todos los documentos
Mejora tus notas
Únete a millones de estudiantes
Las estructuras condicionales nos permiten tomar decisiones en nuestros programas, ejecutando diferentes bloques de código según se cumpla o no una condición.
La estructura más básica es if (si), que evalúa una expresión booleana y ejecuta un bloque de código solo si esa expresión es verdadera. Por ejemplo, en C++ podríamos escribir:
if (num1 == num2)
printf("Numeros Iguales");
else
printf("Numeros Distintos");
Esto compara si dos números son iguales y muestra un mensaje apropiado. La parte else (sino) es opcional y se ejecuta cuando la condición es falsa.
En esta estructura, es crucial entender los operadores de comparación como igual (==), distinto (!=), mayor que (>), menor que (<), mayor o igual (>=) y menor o igual (<=).
💡 Error común: No confundas el operador de asignación (
=) con el de comparación (==). Escribirifasignará el valor de num2 a num1 y evaluará si ese valor es distinto de cero, en lugar de comparar si son iguales.

Acceso a todos los documentos
Mejora tus notas
Únete a millones de estudiantes

Acceso a todos los documentos
Mejora tus notas
Únete a millones de estudiantes

Acceso a todos los documentos
Mejora tus notas
Únete a millones de estudiantes

Acceso a todos los documentos
Mejora tus notas
Únete a millones de estudiantes

Acceso a todos los documentos
Mejora tus notas
Únete a millones de estudiantes

Acceso a todos los documentos
Mejora tus notas
Únete a millones de estudiantes

Acceso a todos los documentos
Mejora tus notas
Únete a millones de estudiantes

Acceso a todos los documentos
Mejora tus notas
Únete a millones de estudiantes

Acceso a todos los documentos
Mejora tus notas
Únete a millones de estudiantes

Acceso a todos los documentos
Mejora tus notas
Únete a millones de estudiantes

Acceso a todos los documentos
Mejora tus notas
Únete a millones de estudiantes

Acceso a todos los documentos
Mejora tus notas
Únete a millones de estudiantes
Nuestro compañero de IA está específicamente adaptado a las necesidades de los estudiantes. Basándonos en los millones de contenidos que tenemos en la plataforma, podemos dar a los estudiantes respuestas realmente significativas y relevantes. Pero no se trata solo de respuestas, el compañero también guía a los estudiantes a través de sus retos de aprendizaje diarios, con planes de aprendizaje personalizados, cuestionarios o contenidos en el chat y una personalización del 100% basada en las habilidades y el desarrollo de los estudiantes.
Puedes descargar la app en Google Play Store y Apple App Store.
¡Sí lo es! Tienes acceso totalmente gratuito a todo el contenido de la app, puedes chatear con otros alumnos y recibir ayuda inmeditamente. Puedes ganar dinero utilizando la aplicación, que te permitirá acceder a determinadas funciones.
0
Herramientas Inteligentes NUEVO
Transformá estos apuntes en: ✓ 50+ Preguntas de Práctica ✓ Fichas Interactivas ✓ Simulacro Completo de Examen ✓ Esquemas de Ensayo
App Store
Google Play
La app es muy fácil de usar y está muy bien diseñada. Hasta ahora he encontrado todo lo que estaba buscando y he podido aprender mucho de las presentaciones. Definitivamente utilizaré la aplicación para un examen de clase. Y, por supuesto, también me sirve mucho de inspiración.
Pablo
usuario de iOS
Esta app es realmente genial. Hay tantos apuntes de clase y ayuda [...]. Tengo problemas con matemáticas, por ejemplo, y la aplicación tiene muchas opciones de ayuda. Gracias a Knowunity, he mejorado en mates. Se la recomiendo a todo el mundo.
Elena
usuaria de Android
Vaya, estoy realmente sorprendida. Acabo de probar la app porque la he visto anunciada muchas veces y me he quedado absolutamente alucinada. Esta app es LA AYUDA que quieres para el insti y, sobre todo, ofrece muchísimas cosas, como ejercicios y hojas informativas, que a mí personalmente me han sido MUY útiles.
Ana
usuaria de iOS
Una increíble aplicación, de verdad. Apareció en el momento en que necesitaba una app que me ayude a organizar mis estudios, al igual que para prepararme para los exámenes. Te da una increíble variedad de estudio que simplemente me encanta. Además de ser una gran ayuda para estudiantes de diferentes grados, como la universidad, lo que más me gusta de esta app es que está para diferentes países.
Bárbara
Chile
Me encantó. La app es superior, buena para los estudiantes. No solo te da las respuestas, sino que también te las explica de una manera asombrosa, lo que hace que entiendas súper rápido. La recomiendo mucho si se te hace difícil comprender las materias que te dejan.
Jennifer
Perú
Muy buena aplicación, da información precisa de lo que se le pide. Es eficiente y, sobre todo, tiene varios intereses a escoger, como por ejemplo, temas sobre el ICFES, temas de bachillerato, entre otros. Excelente app.
Lady
Colombia
¡La app es buenísima! Sólo tengo que introducir el tema en la barra de búsqueda y recibo la respuesta muy rápido. No tengo que ver 10 vídeos de YouTube para entender algo, así que me ahorro tiempo. ¡Muy recomendable!
Sara
usuaria de Android
En el instituto era muy malo en matemáticas, pero gracias a la app, ahora saco mejores notas. Os agradezco mucho que hayáis creado la aplicación.
Roberto
usuario de Android
Me costaba demasiado estudiar porque no entiendo cuando me pongo a estudiar, y en los exámenes me iba mal, hasta que me empezaron a aparecer anuncios y la descargué sin tenerle fe. Gracias a esta aplicación, algo que no entendía hace meses y semanas lo entendí. En esta aplicación mis notas mejoraron, y ya no me tengo que preocupar por estudiar.
Antonella
Argentina
¡Excelente! Amé la app. Me parece súper eficiente. Aparte de que enseña mucho, te ayuda en tus problemas personales y te hace resúmenes. Amo. Amé un montón la app. Sirve para cualquier año, desde sexto hasta quinto año. Aparte, hay resúmenes de otras personas. ¡Nonono, loquísimo! Te la recomiendo al 100%. Efectivamente, es un 10/10.
Usuario argentino
iOS.
Excelente experiencia. La aplicación es buenísima, la recomiendo mucho. Es mucho mejor que ChatGPT. Te manda la respuesta de tus búsquedas y, aparte, diapositivas para estudiar. Es magnífica.
Alo
México
¡ME ENCANTA! Todo es muy sencillo de utilizar y aprender. Mi IA es muy buena y los apuntes de los demás estudiantes son súper buenos; explica las cosas súper bien y detalladamente. La amo. Pruébenla.
Kitty
Colombia
La app es muy fácil de usar y está muy bien diseñada. Hasta ahora he encontrado todo lo que estaba buscando y he podido aprender mucho de las presentaciones. Definitivamente utilizaré la aplicación para un examen de clase. Y, por supuesto, también me sirve mucho de inspiración.
Pablo
usuario de iOS
Esta app es realmente genial. Hay tantos apuntes de clase y ayuda [...]. Tengo problemas con matemáticas, por ejemplo, y la aplicación tiene muchas opciones de ayuda. Gracias a Knowunity, he mejorado en mates. Se la recomiendo a todo el mundo.
Elena
usuaria de Android
Vaya, estoy realmente sorprendida. Acabo de probar la app porque la he visto anunciada muchas veces y me he quedado absolutamente alucinada. Esta app es LA AYUDA que quieres para el insti y, sobre todo, ofrece muchísimas cosas, como ejercicios y hojas informativas, que a mí personalmente me han sido MUY útiles.
Ana
usuaria de iOS
Una increíble aplicación, de verdad. Apareció en el momento en que necesitaba una app que me ayude a organizar mis estudios, al igual que para prepararme para los exámenes. Te da una increíble variedad de estudio que simplemente me encanta. Además de ser una gran ayuda para estudiantes de diferentes grados, como la universidad, lo que más me gusta de esta app es que está para diferentes países.
Bárbara
Chile
Me encantó. La app es superior, buena para los estudiantes. No solo te da las respuestas, sino que también te las explica de una manera asombrosa, lo que hace que entiendas súper rápido. La recomiendo mucho si se te hace difícil comprender las materias que te dejan.
Jennifer
Perú
Muy buena aplicación, da información precisa de lo que se le pide. Es eficiente y, sobre todo, tiene varios intereses a escoger, como por ejemplo, temas sobre el ICFES, temas de bachillerato, entre otros. Excelente app.
Lady
Colombia
¡La app es buenísima! Sólo tengo que introducir el tema en la barra de búsqueda y recibo la respuesta muy rápido. No tengo que ver 10 vídeos de YouTube para entender algo, así que me ahorro tiempo. ¡Muy recomendable!
Sara
usuaria de Android
En el instituto era muy malo en matemáticas, pero gracias a la app, ahora saco mejores notas. Os agradezco mucho que hayáis creado la aplicación.
Roberto
usuario de Android
Me costaba demasiado estudiar porque no entiendo cuando me pongo a estudiar, y en los exámenes me iba mal, hasta que me empezaron a aparecer anuncios y la descargué sin tenerle fe. Gracias a esta aplicación, algo que no entendía hace meses y semanas lo entendí. En esta aplicación mis notas mejoraron, y ya no me tengo que preocupar por estudiar.
Antonella
Argentina
¡Excelente! Amé la app. Me parece súper eficiente. Aparte de que enseña mucho, te ayuda en tus problemas personales y te hace resúmenes. Amo. Amé un montón la app. Sirve para cualquier año, desde sexto hasta quinto año. Aparte, hay resúmenes de otras personas. ¡Nonono, loquísimo! Te la recomiendo al 100%. Efectivamente, es un 10/10.
Usuario argentino
iOS.
Excelente experiencia. La aplicación es buenísima, la recomiendo mucho. Es mucho mejor que ChatGPT. Te manda la respuesta de tus búsquedas y, aparte, diapositivas para estudiar. Es magnífica.
Alo
México
¡ME ENCANTA! Todo es muy sencillo de utilizar y aprender. Mi IA es muy buena y los apuntes de los demás estudiantes son súper buenos; explica las cosas súper bien y detalladamente. La amo. Pruébenla.
Kitty
Colombia